在 WordPress 中使用 Fluent Forms Pro 添加 Google reCAPTCHA 验证码,可以有效防止垃圾邮件和机器人提交表单。以下是详细的步骤
Google recaptcha步骤 1: 安装并激活 Fluent Forms Pro 插件
登录到你的 WordPress 管理后台。
导航到插件页面 (Plugins) 并点击 Add New。
Fluent Forms免费版不支持验证码添加,可以使用Fluent Forms Pro插件来实现:
搜索 Fluent Forms 并安装插件。
然后下载下方 fluentformpro版本插件 再次后台上传安装。
安装后,点击 Activate 激活插件。
步骤 2: 获取 Google reCAPTCHA API 密钥
访问 Google reCAPTCHA 网站。
Google recaptcha登录你的 Google 帐户。
点击右上角的 Admin Console。
点击 + 按钮添加一个新的站点。
输入标签(任意名称,便于识别)。
选择 reCAPTCHA v3 或 reCAPTCHA v2,建议选择 v2 因为它更适用于表单验证。
输入你的域名(例如,example.com)。
接受 reCAPTCHA 使用条款。
点击 Submit。

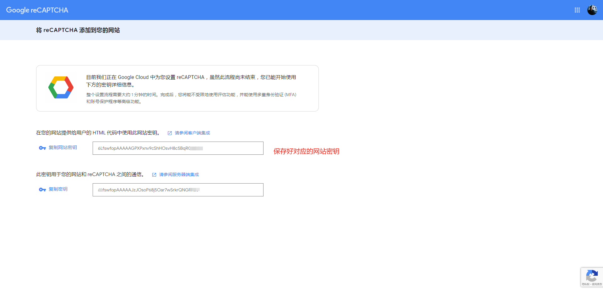
你将获得一对 API 密钥:Site Key 和 Secret Key。
 步骤 3: 配置 Fluent Forms Pro 以使用 Google reCAPTCHA
步骤 3: 配置 Fluent Forms Pro 以使用 Google reCAPTCHA
在 WordPress 管理后台导航到 Fluent Forms -> Global Settings。
点击 reCAPTCHA 选项卡。
输入你从 Google reCAPTCHA 获取的 Site Key 和 Secret Key。
选择 reCAPTCHA 版本(例如,v2 或 v3)。
保存设置。Fluent Forms Pro 配合

步骤 4: 在表单中添加 Google reCAPTCHA
导航到 Fluent Forms -> Forms。
打开你想要添加 reCAPTCHA 的表单。
在表单编辑器中,找到 Advanced Fields 部分。
拖拽 reCAPTCHA 字段到表单中你想要的位置。
保存表单。
步骤 5: 测试表单
前往你的网站并找到包含你刚才编辑过的表单的页面。
填写表单并确保 Google reCAPTCHA 验证码显示正确。
提交表单以确保它能够正常工作,没有任何问题。
备注
如果你选择了 reCAPTCHA v3,reCAPTCHA 不会显示在表单中,而是会在后台运行并为每次提交分配一个评分。确保在 Google reCAPTCHA 控制台中监控评分和活动。
reCAPTCHA v2 通常会显示一个“我不是机器人”的复选框,用户需要手动点击。
通过这些步骤,你应该能够在 Fluent Forms Pro 中成功添加 Google reCAPTCHA 验证码,从而增强你的网站表单的安全性。


 步骤 3: 配置 Fluent Forms Pro 以使用 Google reCAPTCHA
步骤 3: 配置 Fluent Forms Pro 以使用 Google reCAPTCHA